在这个时代,比起手机来电脑更像是仓库,个人资料、旅游照片、录音录像一个劲儿往里丢。丢多了,烦恼自然也就来了,尤其是重复的照片那可真是一摞一摞的。那么,电脑上重复照片如何找出来并且删除呢?咱们今天就来借助一款小工具快速搞定电脑照片去重。
1、 下载安装并打开苹安手机管家。注意:安装/打开过程中可能会报毒,实际为误报无需担心,请允许软件继续操作,否则会安装失败,无法使用电脑照片去重功能。

2、 打开软件>点击“常用工具”>“照片去重”>“扫描电脑”功能;

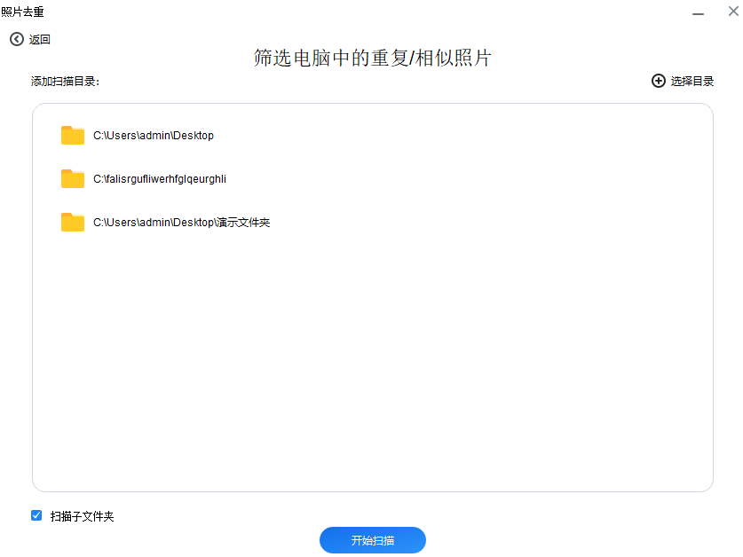
3、 在新打开的窗口中,根据提示点击“新增文件夹”,找到需要筛查的路径,然后选择该文件夹;

4、 电脑上重复照片如何找出来并且删除,想更省事儿地搞定,可以考虑选择一个大文件夹,然后勾选“扫描子文件”可以扫描该文件夹及其子文件夹中的所有图片;也可以手动点击右上角的“选择目录”来新增一个或多个其它文件夹一起筛选,再点击“开始扫描”。

5、 等待扫描结束,如没有重复/相似照片,点击“确定”返回;如有相似/重复照片,左侧为参照,右侧为软件判定的与其相似的其它照片;
注意:可以按住Shift来快速选择连续的多张照片/图片;也可按住Ctrl来快速选择多张不连续的照片;按住鼠标左键也可快速框选(须保留一张)。

6、 手动选择要删除的照片,点击删除即可一键搞定电脑批量删除相似照片,也可尝试将相似照片迁移到其它目录。

注意:苹安手机管家匹配到的是重复/类似的图片/相片,部分场景相似的图片/照片,电脑批量删除相似照片前请注意分辨具体要删除的对象,以避免误删。
以上就是关于电脑上重复照片如何找出来并且删除的全部分享了。当然苹安手机管家还有许多有趣有用的小功能,大家都可以尝试一下。
本文编辑:@ 江城子
©本文著作权归电手所有,未经电手许可,不得转载使用。